Update in progress
IPLOG controllers have a wide range of function blocks for creating user programs. These include Wiegand blocks, TCP events, format conversion blocks. When connected to a registration tag reading application running on IP cameras, the IPLOG can transfer this data to various access control systems or process it directly in the IEC program.
Prerequisites:
Schematic

Function description
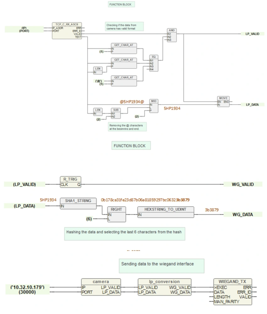
The camera captures the registration mark and sends the data to the IPLOG unit. The camera is in TCP server mode and IPLOG is in TCP client mode. The IPLOG unit modifies the received data in its program (removes unnecessary characters) and encrypts the result using the SHA-1 algorithm. It takes the last 6 characters from the hash and sends them to the wiegand interface.
Image from the camera setup

The program that runs in the IPLOG system
